
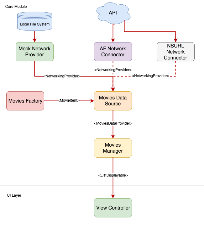
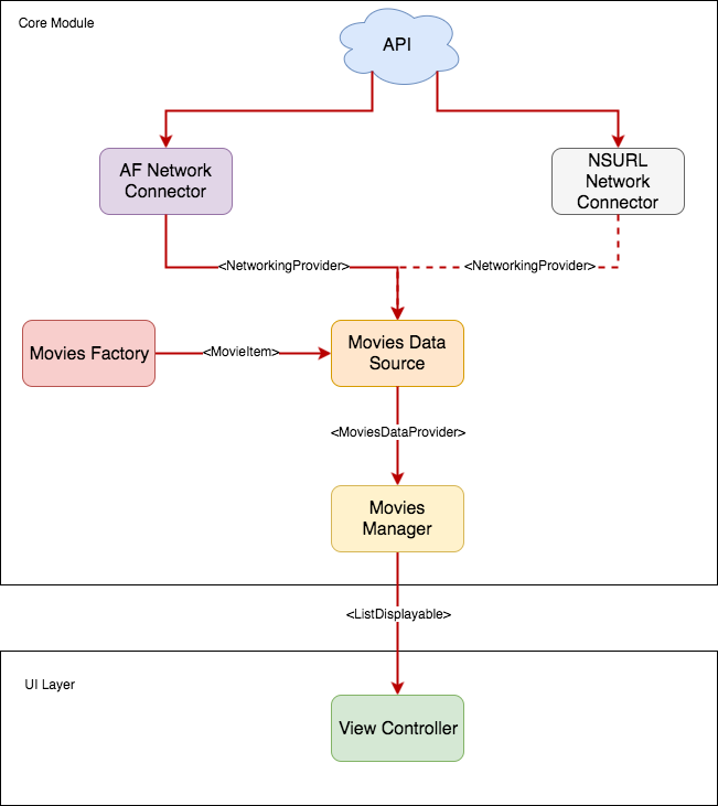
Block and Identify Calls with Call Directory App Extension
You probably received some unwanted phone calls on your iPhone and you wished you could automatically block these numbers. Or you were getting a call from someone that's not in your contacts, but you...




































































